掌握python你就差这个了.

一、Python入门、环境搭建、变量、数据类型

二、Python运算符、条件结构、循环结构

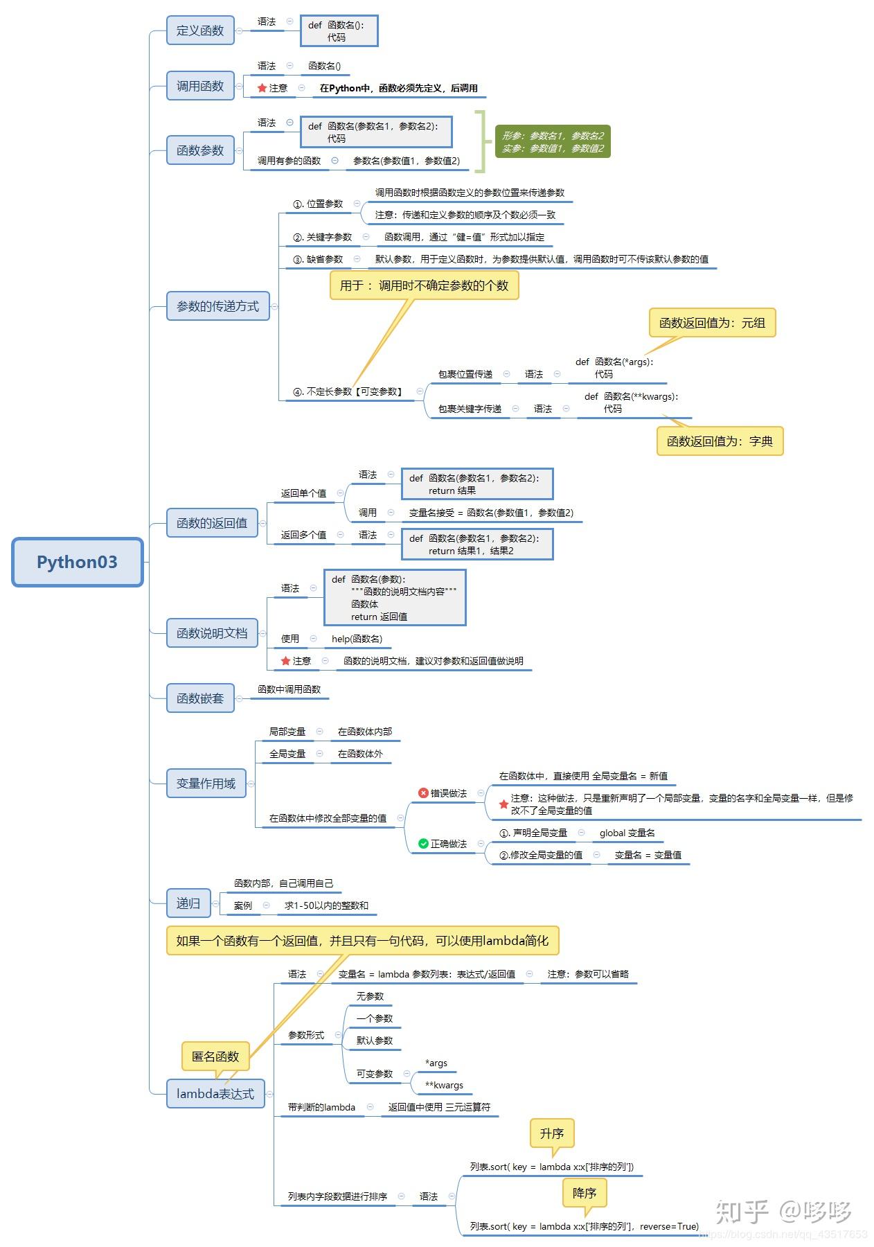
三、Python函数

四、做一次综合练习,做一个控制台的员工管理
"""
需求:员工管理系统
功能:
1.添加员工信息
2.删除员工信息
3.修改员工信息
4.查看单个员工信息
5.查看所有员工信息
6.退出
技术:函数、数据类型(字典列表)、循环、条件语句
"""
emps = [] # [{},{}]
def chocieFunc():
"""选择功能列表"""
print("*" * 30)
print("1.添加员工信息")
print("2.删除员工信息")
print("3.修改员工信息")
print("4.查看单个员工信息")
print("5.查看所有员工信息")
print("6.退出")
print("*" * 30)
def addEmp():
"""添加员工信息"""
id = input("请输入要添加的员工编号:")
name = input("请输入要添加的员工姓名:")
gender = input("请输入要添加的员工性别:")
age = input("请输入要添加的员工年龄:")
emp = {"id": id, "name": name, "gender": gender, "age": age}
emps.append(emp)
print("添加OK!")
def delEmp():
"""删除员工信息"""
id = input("请输入要删除的员工编号:")
for emp in emps:
if emp.get("id") == id:
# 将emp删除,从emps
emps.remove(emp)
print("删除OK!")
break
else:
print("请输入正确的员工编号")
def updateEmp():
"""修改员工信息"""
id = input("请输入要修改的员工编号:")
for emp in emps:
if emp["id"] == id:
# 特别注意
emp["name"] = input("请输入要修改后的员工姓名:")
emp["gender"] = input("请输入要修改后的员工性别:")
emp["age"] = input("请输入要修改后的员工年龄:")
# emp = {"id": id, "name": name, "gender": gender, "age": age}
# 先删除原有的emp,在追加新的emp【不推荐】
print("修改成功!!!")
break
else:
print("查无此人!!!")
def getEmpById():
"""查看单个员工信息"""
id = input("请输入要查询的员工编号:")
for emp in emps:
if emp["id"] == id:
print("编号\t姓名\t性别\t年龄")
print(f"{emp[\'id\']}\t{emp[\'name\']}\t{emp[\'gender\']}\t{emp[\'age\']}")
break
else:
print("查无此人!!!")
def getAllEmps():
"""查看所有员工信息"""
print("编号\t姓名\t性别\t年龄")
for emp in emps:
print(f"{emp[\'id\']}\t{emp[\'name\']}\t{emp[\'gender\']}\t{emp[\'age\']}")
else:
print(f"共查询到{len(emps)}条数据")
print("******欢迎使用员工管理系统******")
while True:
chocieFunc()
num = int(input("请输入指令:"))
if num == 1:
addEmp()
elif num == 2:
delEmp()
elif num == 3:
updateEmp()
elif num == 4:
getEmpById()
elif num == 5:
getAllEmps()
elif num == 6:
print("欢迎下次再来!!!")
break
else:
print("请输入正确的指令")
五、面向对象(封装、继承、多态)

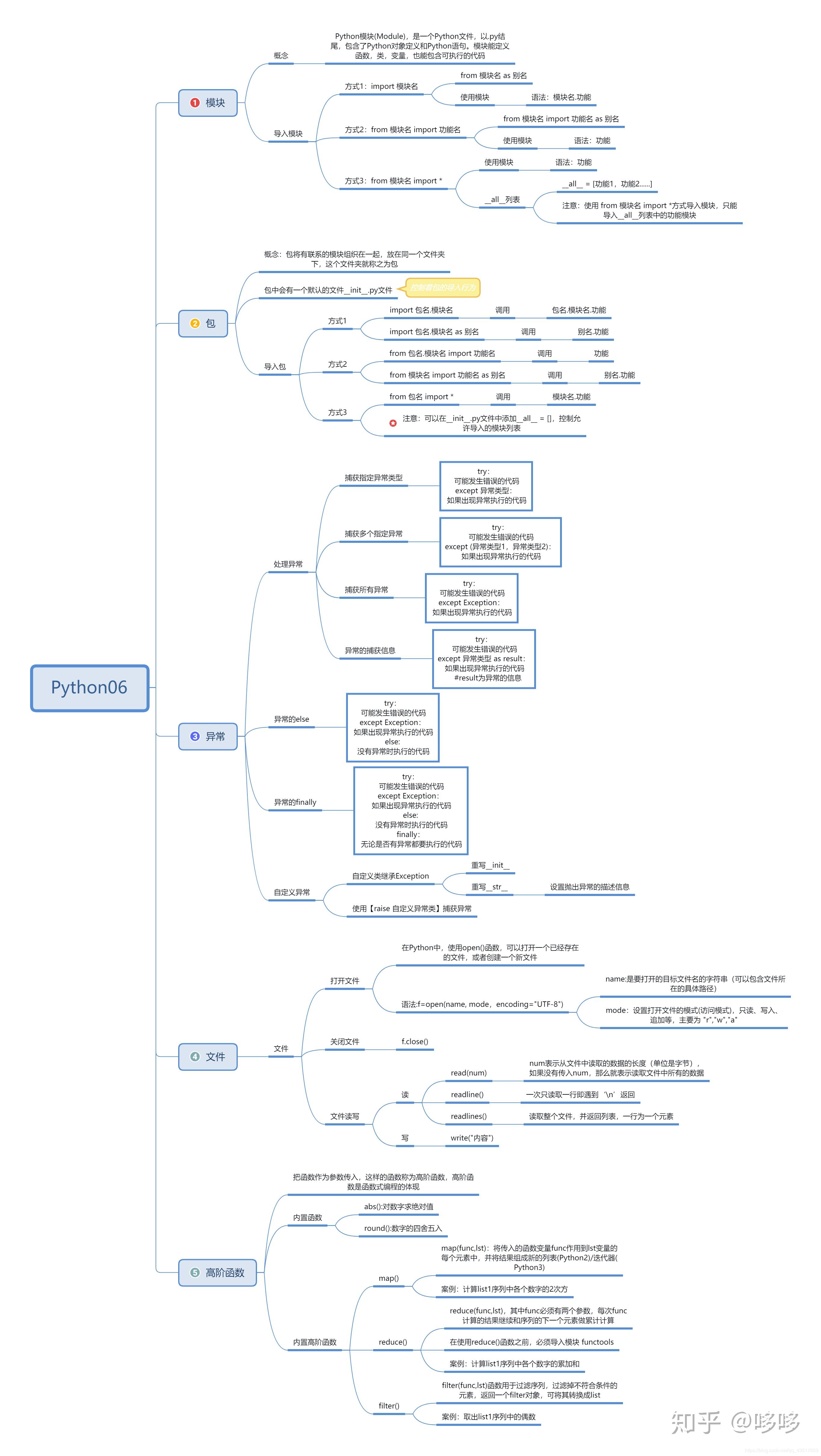
六、模块、包、文件、异常、高阶函数

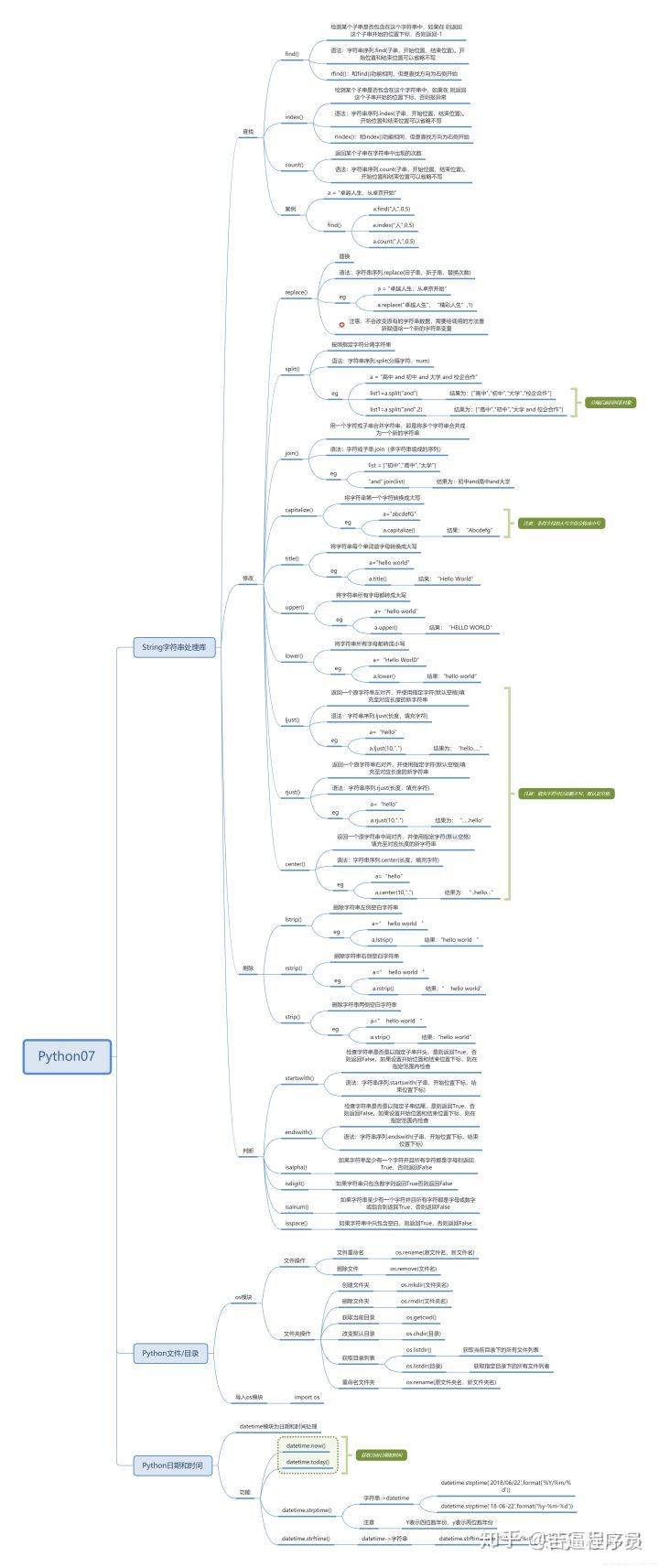
七、Python标准库之字符串处理库、文件及目录操作、时间日期

就业系列:
有方向有目标的学习才能节省时间,没有方向目标的学习,就纯粹浪费时间。

部分视频展示:


电子书系列:
视频容易理解,电子书作为辅助,有时候看视频不方便可以用电子书作为辅助

python人工智能系列

以上所列出来的是我自己目前在使用Python和Jupyter Notebook时所收集的一些重要技巧。
我相信它们能帮助到你并让你学以致用。有补充的伙伴也可以大方的留言啦!
学习从来不是一个人的事情,要有个相互监督的伙伴,工作需要学习python或者有兴趣学习python的伙伴可以我的Python学习资料免费获取